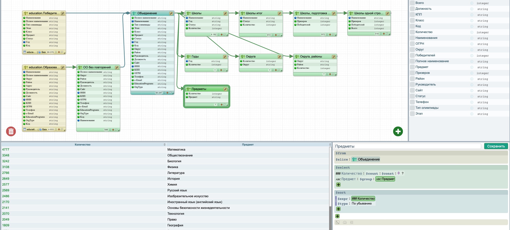
С помощью добавления срезов, источником которых будет срез “Объединение”, можно подготовить срезы-измерения и произвести дополнительные расчеты для последующей визуализации и создания интерактивного дашборда.
Подготовим срез “Школы”, в которых подсчитаем количество призеров и победителей олимпиад по годам.
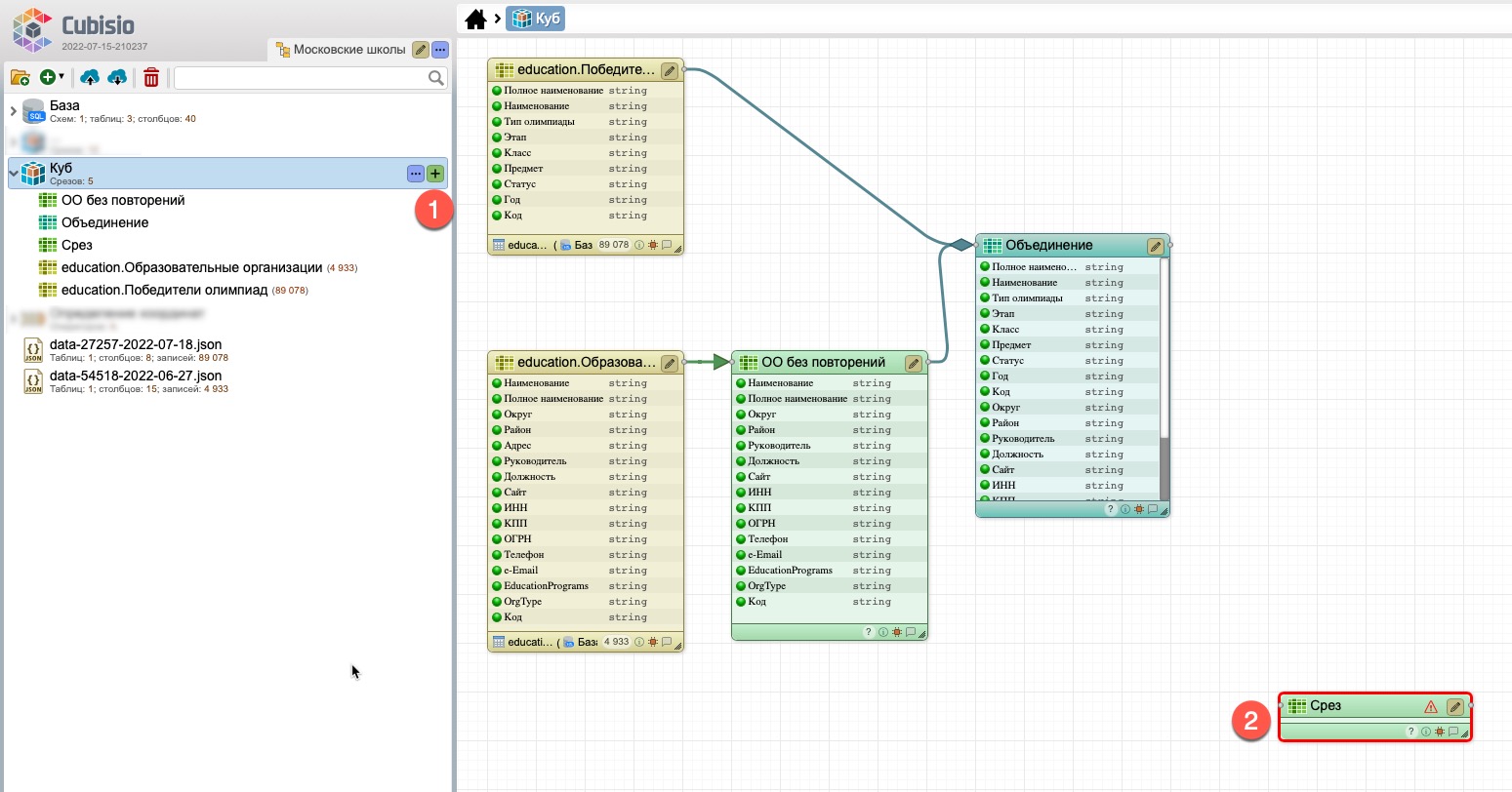
Для создания среза в области ведения проекта (рис. 46) на против куба “Куб” нажмите на кнопку "+" (1). В результате появится пустой срез без привязки к источнику (2).
Перейдите к редактированию среза.
Последовательно (рис. 47):
Следующим шагом последовательно:
Поскольку фактов победы школьников от одной школы как правило больше чем одна (1) (рис. 49), ставим только по одной записи школы, для чего сгруппируем записи по Наименованию. Для этого выберите поле “Наименование” и оберните его функцией $group (3) из секции “Агрегация групп” (2).
В результате в списке школы представлены в единичном экземпляре (1) (рис. 50).
Аналогичным способом добавьте и сгруппируйте поля “Год” (1) и “Статус” (2) (рис. 51).
Добавьте новое поле, в которое поместите расчет количества записей, имеющих одинаковое значение группы полей “Наименование”&"Год"&"Статус", для чего выберите в сегменте “Агрегация групп” (4) функцию $count (5).
Переименуйте поле, например, “Количество” (3).
Сохраните срез, нажав на кнопку “Сохранить”.
Для просмотра содержимого среза нажмите кнопку “Обновить”.
На основании этого среза “Школы” сделайте срез “Школы итог”, в котором представьте суммарную информацию по призерам и победителям за все года.
Для этого:
Войдите в режим редактирования нового среза.
В новом срезе (рис. 53):
Выберите поле (поля) для сортировки (рис. 55) для чего:
Аналогичные действия проделайте для включения в сортировку поля “Статус”. Результат сортировки на рис. 56.
На основании среза “Школы итог” сделайте срез “Школы, подготовка строки”, в котором информацию по школе, представленную одной или двумя строчками, соответствующим статусу (призер или победитель) переведем в соответствующие столбцы.
Для этого (рис. 57):
Выберите новый срез в режиме редактирования, нажав на кнопку “ручка” в правом верхнем углу среза.
Отредактируйте срез (рис. 58):
Далее (рис. 59) измените наименование поля на “Призеров” (1) и заполните секции функции $if:
Аналогично создайте поле, в которое будут записываться количество победителей (1) (рис. 60). В результате срез имеет для каждой школы одну-две записи (2), которые нужно сгруппировать по наименованию школы.
Создайте новый срез на основании текущего среза “Школы, подготовка строки”, в редакторе которого (рис. 61):
В результате создания куба (1) (рис. 63), содержащего разные типы срезов, различающиеся цветовым оформлением как области ведения объектов, так и в рабочей области настройки объектов проекта:
Срез для просмотра и редактирования можно выбрать как области ведения объектов, так и в рабочей области настройки объектов проекта. Срезы в этих областях синхронизированы: срез , выбранный в одной области, имеет выделение в другой области (4).
В рабочей области настройки объектов проекта для выбранного среза (4) справа внизу представлен редактор содержания среза (5), а внизу выходные данные среза (6).
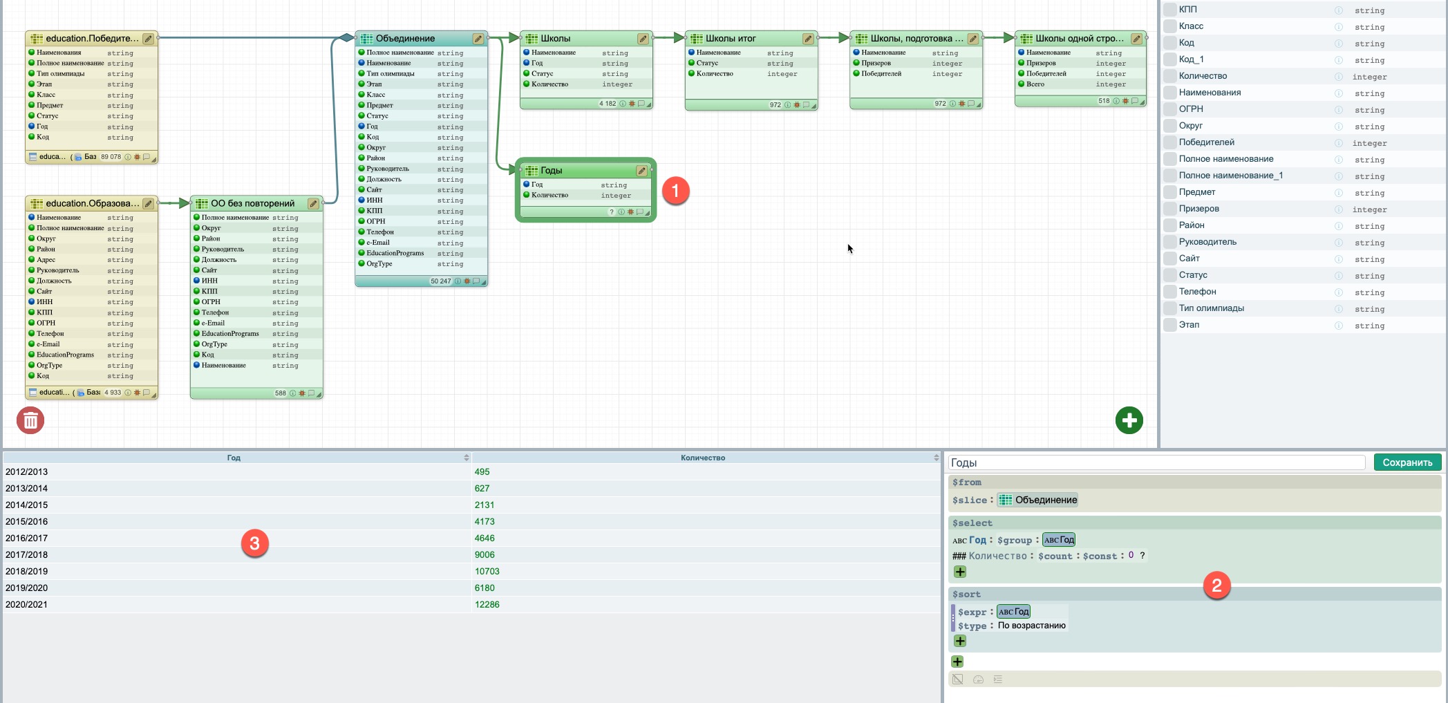
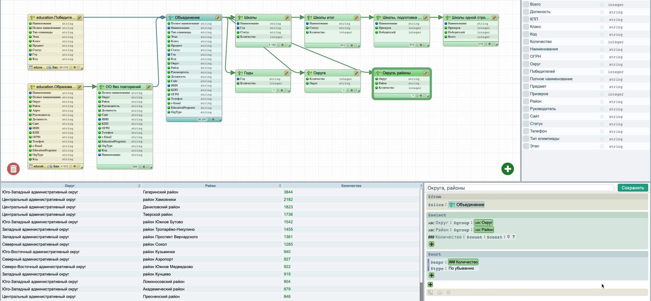
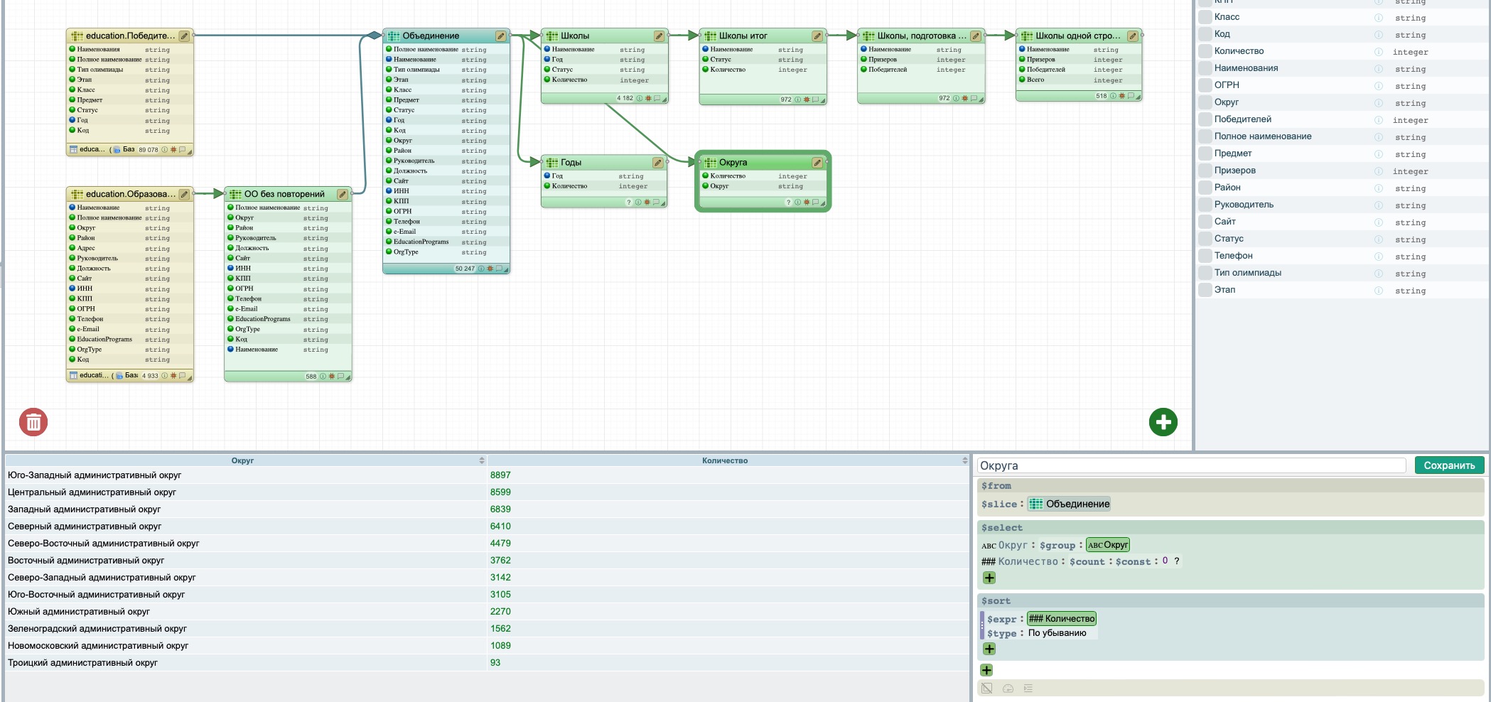
Для перехода к визуализации данных на основании среза-объединения аналогичным образом создайте следующие срезы-измерения куба:
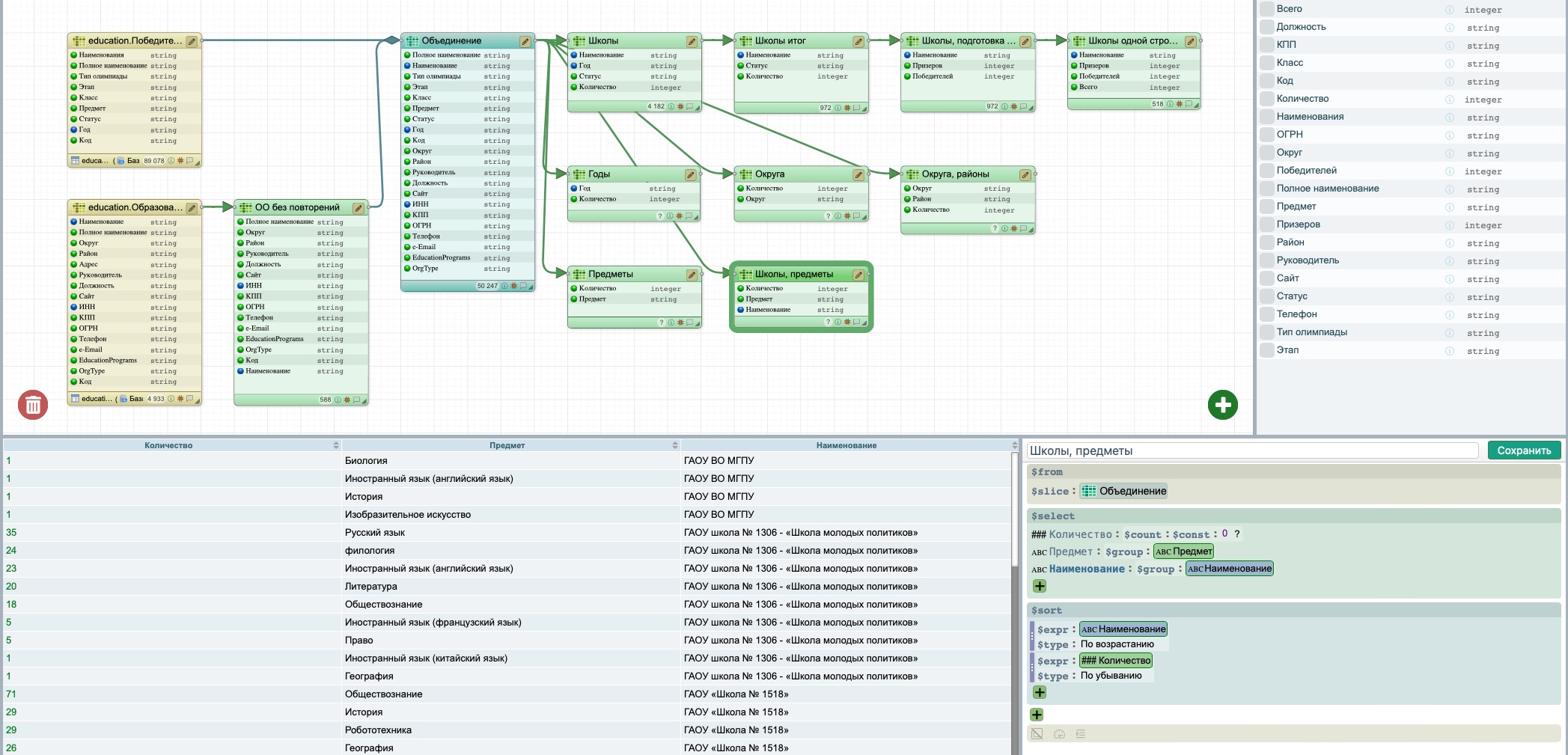
Для того, что бы определить широту предметной специализации школ можно создать срез “Школа, количество предметов” и в нем подсчитать количество уникальных предметов, в которых у школ есть призеры или победители и дополнить ("обогатить") этими данными срез “Школы одной строкой” через операцию объединения срезов JOIN. Для этого:
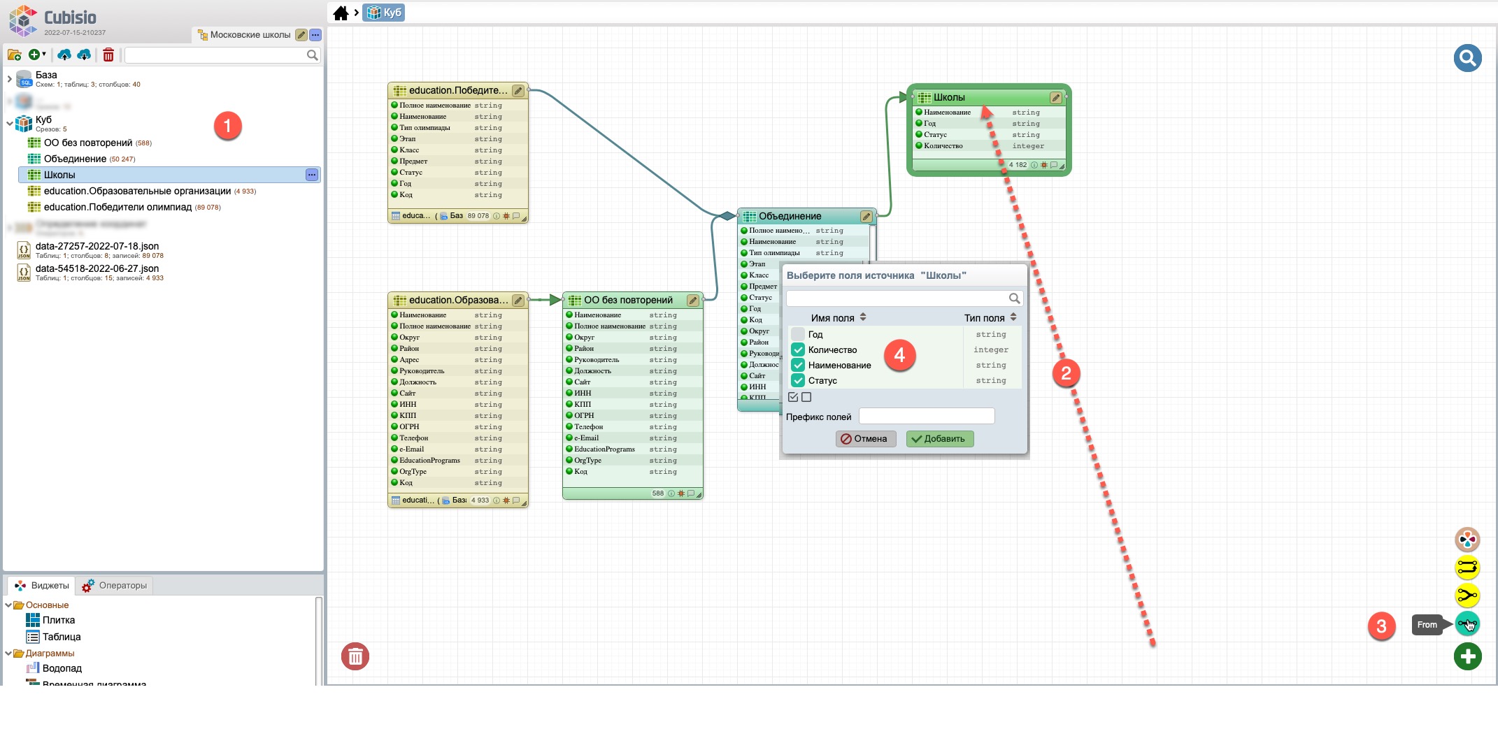
Дополните данные среза “Школы одной строкой” данными среза “Школа, количество предметов”, для чего (рис. 70):
Итоговый куб проекта имеет вид, представленный на рис. 71.
Срезы, расположенные в рабочей области настройки объектов проекта, можно перемещать с помощью мышки. Для более легкого “прочтения” куба проекта целесообразно группировать срезы по назначению:
Срезы содержат поля, перечень которых представлен в рабочей области в виде списка с возможностью контекстного поиска (4);
При выборе конкретного поля (5) под ним в виде списка представлены срезы, в которых данное поле присутствует с информацией по типу поля. В рабочей области куба автоматически выделяются (обрамляются) срезы, в которых данное поле присутствует (стрелки).