Куб - ключевой элемент, который позволяет объединить несколько источников в единую многомерную модель данных.
Для создания нового куба (рис. 25) последовательно нажмите на кнопку “+” (1) панели инструментов и выберите строку “Куб” (2).
В результате выбора в области ведения объектов проекта появится куб. При необходимости можно изменить его наименование (рис. 26).
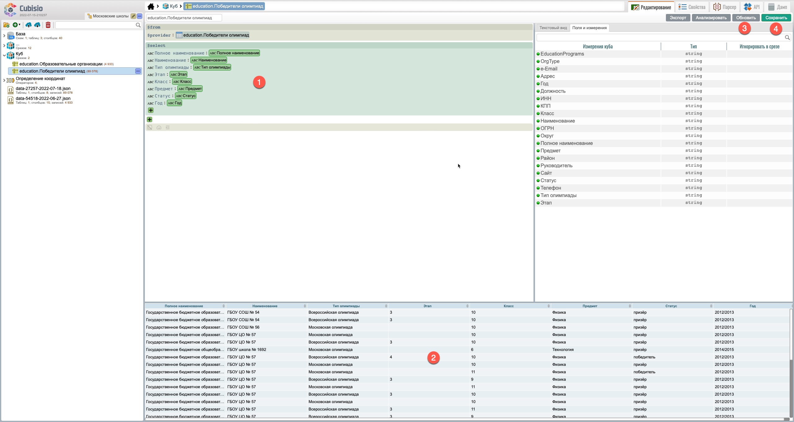
Для того, что бы перенести в куб данные из базы данных последовательно откройте "Базу" (1) и выберите схему “education” (2) (рис. 27).
В схеме представлены 2 таблицы, данные в которые импортированы из json файлов (см. п.3.4.2):
С помощью мышки последовательно перетащите таблицы из области ведения проектов в рабочую область настройки объектов проекта (3).
Выберите поля таблицы, которые хотите перенести в куб, проставив галки в чексбоксы (4).
В результате в области ведения объектов проекта (1) и рабочей области настройки объектов (2) появились два среза-источника, соответствующие таблицам базы данных (рис. 28). Желтый цвет среза указывает на то, что данный срез является источником (таблица базы данных).
Выберите срез "Победители олимпиад" (2):
В нашем случае прежде чем объединить данные двух срезов-источников необходимо подготовить в обоих срезах поля, по которым будет применена операция join. Рассмотрим это на примере поля “Наименование”, которое присутствует в обоих срезах. Есть 2 способа открытия среза редактирования - двойной клик мышкой на выбранном срезе (рис. 28):
В результате в рабочей области открывается редактор среза (рис. 29).
На экране в рабочей области расположены:
Для создания поля-кода по которому будут объединяться срезы используем поле “Наименование”, для чего:
В результате в срез добавится поле “Наименование_1” (рис. 31), которое переименуйте в “Код”.
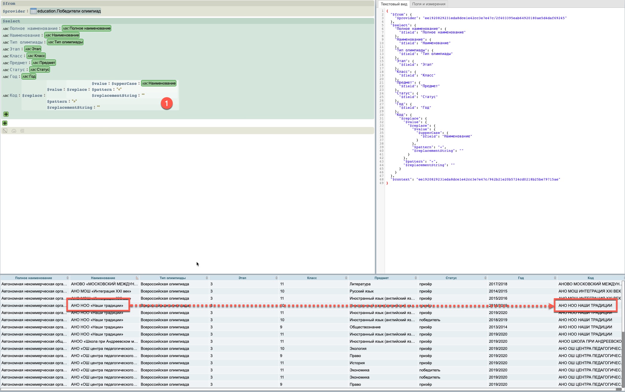
Произведем для поля “Код” следующие преобразования содержимого:
для чего оберните поле “Наименование” (рис. 32) функцией upperCase (группа “Преобразование строк” (1) - функция $upperCase (2)) (рис. 33).
Дополнительно оберните созданную конструкцию (рис. 34) и последовательно выберите группу “Преобразование строк” (1) и функцию “$replace” (2).
Внесите “левые кавычки” в поле $pattern, поле $replacementStreeng оставьте как есть (т.е. null) (рис. 35).
Аналогично добавьте к конструкции замену правой кавычки на null. В результате в новом поле "Код" (1) (рис. 36) появится очищенное от кавычек и переведенное в верхний регистр содержимое поля “Наименование”.
Аналогичные действия проделайте в срезе “Образовательные организации”. В результате в срезе появится новое поле "Код", содержащее данные поля “Наименование”, очищенные от кавычек и переведенные в верхний регистр.
Анализ поля “Наименование” “Образовательные организации” и “Победители олимпиад” показал, что в первом случае в рамках одной школы поле “Наименование” уникально, а во втором срезе имеет несколько вариантов написаний, то в срезе "Победители олимпиад" переименуем поле “Наименование” в "Наименования" (1) (рис. 37).
Анализ данных, содержащихся в срезе “Образовательные организации” (1) (рис. 38), показывает, что в нем представлены школы несколькими записями с различными адресами. Для нашей аналитики достаточно одной записи, содержащей наименование школы без адреса. Для это необходимо создать срез - копию среза “Образовательные организации” и оставить в нем только записи с уникальными школами, для чего в рабочей области выберите срез-источник “Образовательные организации” (1), нажмите на кнопку “From” (2).
В результате появится срез-копия, ссылающийся на срез источник, в котором с помощью чекбоксов выберите все поля (1) (рис. 39), нажмите на кнопку “Добавить”.
Откройте срез для редактирования (рис. 40). Измените наименование, например, “ОО без повторений” (1).
Для исключения повторения школ в срезе сгруппируйте все записи по полю ИНН, который является уникальным идентификатором школы:
Для остальных полей среза примените функцию $any (1), а поле Адрес удалите (2) (рис. 41).
Выполните пересечение срезов “Победители олимпиад” и “ОО без повторений”, для чего (рис. 42):
После чего появится новый (пересечённый) срез (3).
Перейдите в редактор нового среза (рис. 43) и произведите следующие действия:
После выбора связующих поле выберите тип операции (рис. 45) Join в окне редактора среза (1) (рис. 44) и удалите поля (2):