откройте рабочую область двойным нажатием на Куб в области ведения проекта;
перенесите таблицы hh.billist, hh.rels, hh.vacancies, расположенные в схеме hh базы данных SQL Postgres, из области ведения проекта в рабочую область (см. рис. 8.2.1.1);
Рис. 8.2.1.1 – Добавление таблиц
при переносе таблицы укажите необходимые поля или нажмите на Выделить все (см. рис. 8.2.1.2);
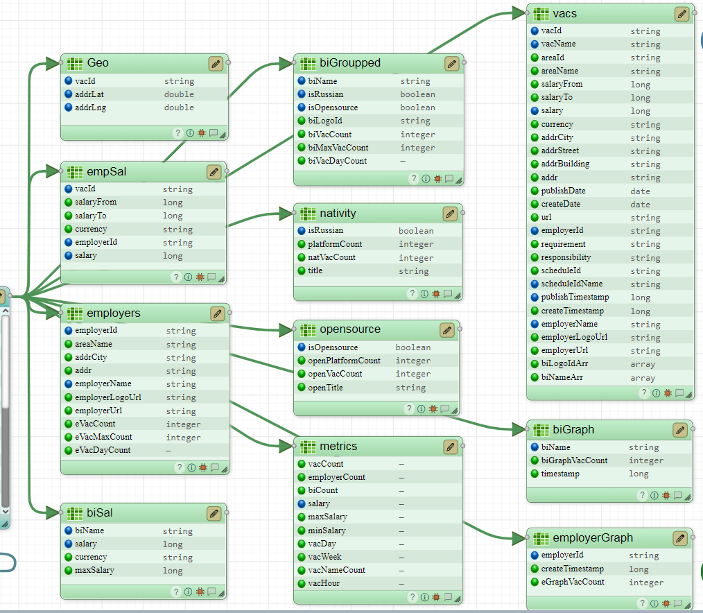
К срезу allJoined необходимо создать следующие срезы: (см. рис. 8.2.2.3.1):
geo;
empSal;
employers;
biSal;
biGroupped;
nativity;
opensource;
metrics;
vacs;
biGraph;
employerGraph.
Рис. 8.2.2.3.1 – Срезы источника allJoined
Для добавления среза Geo:
выделите срез allJoined и создайте связь с помощью функции From (см. рис. 8.2.2.3.2);
Рис. 8.2.2.3.2 – Добавление среза с помощью From
в окне добавления среза выберите поля vacId, addrLat, addrLng и нажмите на кнопку Добавить;
в настройках среза:
переименуйте срез в “Geo”;
в блоках $filter, $select добавьте необходимые настройки нажатием на кнопку +(см. рис. 8.2.2.3.3);
нажмите на кнопку Сохранить в правом верхнем углу.
Рис. 8.2.2.3.3 – Настройки среза Geo
Для добавления среза empSal:
выделите срез allJoined и создайте связь с помощью функции From;
в окне добавления среза выберите поля vacId, salaryFrom, salaryTo, currency, employerId, salary и нажмите на кнопку Добавить;
в настройках среза:
переименуйте срез в “empSal”;
в блоках $select, $postfilter добавьте необходимые настройки нажатием на кнопку +(см. рис. 8.2.2.3.4);
нажмите на кнопку Сохранить.
Рис. 8.2.2.3.4 – Настройки среза empSal
Для добавления среза employers:
выделите срез allJoined и создайте связь с помощью функции From;
в окне добавления среза выберите поля employerId, areaName, addrCity, addr, employerName, employerLogoUrl, employerUrl, eVacCount, eVacMaxCount, eVacDayCount и нажмите на кнопку Добавить;
в настройках среза:
переименуйте срез в “employers”;
в блоке $select добавьте необходимые настройки нажатием на кнопку + (см. рис. 8.2.2.3.5)
нажмите на кнопку Сохранить.
Рис. 8.2.2.3.5 – Настройки среза employers
Для добавления среза biSal:
выделите срез allJoined и создайте связь с помощью функции From;
в окне добавления среза выберите поля biName, salary, currence, maxSalary и нажмите на кнопку Добавить;
в настройках среза:
переименуйте срез в “biSal”;
в блоках $filter, $select добавьте необходимые настройки нажатием на кнопку + (см. рис. 8.2.2.3.6);
нажмите на кнопку Сохранить.
Рис. 8.2.2.3.6 – Настройки среза biSal
Для добавления среза biGroupped:
выделите срез allJoined и создайте связь с помощью функции From;
в окне добавления среза выберите поля biName, isRussian, isOpensource, biLogoId, biVacCount, biVacMaxCount, biVacDayCount и нажмите на кнопку Добавить;
в настройках среза:
переименуйте срез в “biGroupped”;
в блоке $select добавьте необходимые настройки нажатием на кнопку + (см. рис. 8.2.2.3.7);
нажмите на кнопку Сохранить.
Рис. 8.2.2.3.7 – Настройки среза biGroupped
Для добавления среза nativity:
выделите срез allJoined и создайте связь с помощью функции From;
в окне добавления среза выберите поля isRussian, platformVacCount, natVacCount, title и нажмите на кнопку Добавить;
в настройках среза:
переименуйте срез в “nativity”;
в блоке $select добавьте необходимые настройки нажатием на кнопку + (см. рис. 8.2.2.3.8);
нажмите на кнопку Сохранить.
Рис. 8.2.2.3.8 – Настройки среза nativity
Для добавления среза opensource:
выделите срез allJoined и создайте связь с помощью функции From;
в окне добавления среза выберите поля isOpensource, openPlatformCount, openVacCount, openTitle и нажмите на кнопку Добавить;
в настройках среза:
переименуйте срез в “opensource”;
в блоке $select добавьте необходимые настройки нажатием на кнопку + (см. рис. 8.2.2.3.9);
нажмите на кнопку Сохранить.
Рис. 8.2.2.3.9 – Настройки среза opensource
Для добавления среза metrics:
выделите срез allJoined и создайте связь с помощью функции From;
в окне добавления среза выберите поля vacCount, employerCount, biCount, salary, maxSalary, minSalary, vacDay, vacWeek, vacNameCount, vacHour и нажмите на кнопку Добавить;
в настройках среза:
переименуйте срез в “metrics”;
в блоке $select добавьте необходимые настройки нажатием на кнопку + (см. рис. 8.2.2.3.10);
нажмите на кнопку Сохранить.
Рис. 8.2.2.3.10 – Настройки среза metrics
Для добавления среза vacs
выделите срез allJoined и создайте связь с помощью функции From;
в окне добавления среза выберите поля vacId, vacName, areaId, areaName, salaryFrom, salaryTo, salary, currency, addrCity, addrStreet, addrBuilding, addr, publishDate, createDate, url, employerId, requirement, responsibility, scheduleId, scheduleName, publishTimestamp, createTimestamp, employerName, employerLogoUrl, employerUrl, biLogoIdArr, biNameArr и нажмите на кнопку Добавить;
в настройках среза:
переименуйте срез в “vacs”;
в блоках $select, $sort добавьте необходимые настройки нажатием на кнопку + (см. рис. 8.2.2.3.11);
нажмите на кнопку Сохранить.
Рис. 8.2.2.3.11 – Настройки среза vacs
Для добавления среза biGraph
выделите срез allJoined и создайте связь с помощью функции From;
в окне добавления среза выберите поля biName, biGraphVacCount, timestamp и нажмите на кнопку Добавить;
в настройках среза:
переименуйте срез в “biGraph”;
в блоках $select, $groupBy, $sort добавьте необходимые настройки нажатием на кнопку + (см. рис. 8.2.2.3.12);
нажмите на кнопку Сохранить.
Рис. 8.2.2.3.12 – Настройки среза biGraph
Для добавления среза employerGraph
выделите срез allJoined и создайте связь с помощью функции From;
в окне добавления среза выберите поля employerId, createTimestamp, eGraphVacCount и нажмите на кнопку Добавить;
в настройках среза:
переименуйте срез в “employerGraph”;
в блоках $select, $groupBy добавьте необходимые настройки нажатием на кнопку + (см. рис. 8.2.2.3.13);